Главное окно десктопного приложения
Внимание! Функционал, описанный в данном разделе, доступен при использовании десктопного приложения (см. Десктопное приложение Business Studio).
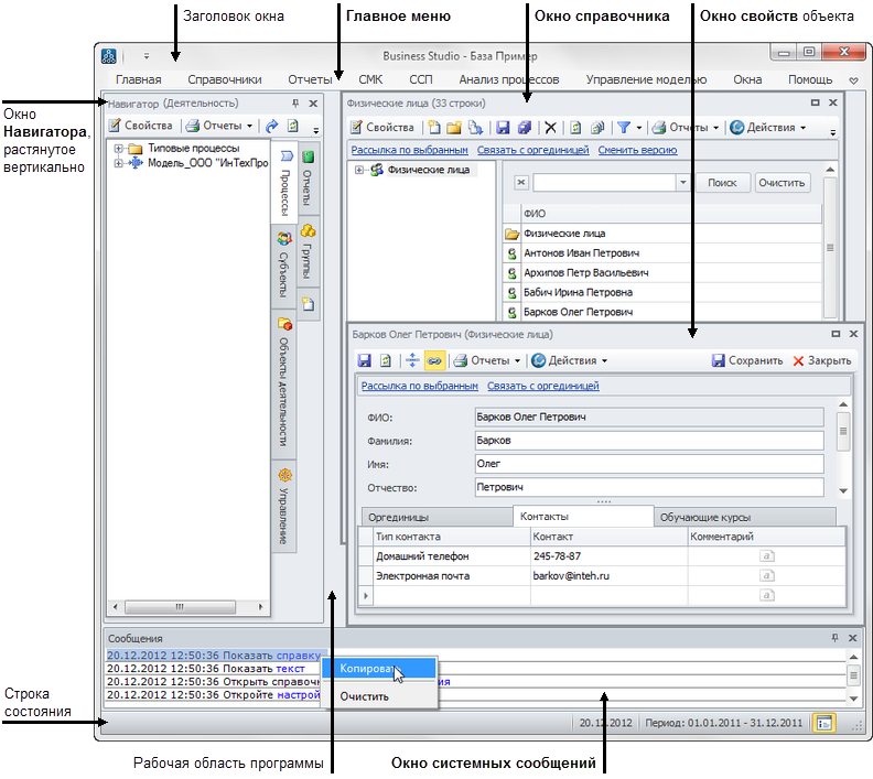
На Рис. 1 показан пример Главного окна программы Business Studio. Заголовок окна содержит название программы и пользовательское название открытой базы данных. С правой стороны находятся кнопки для сворачивания, разворачивания и закрытия Главного окна. Под заголовком на верхней панели размещается Главное меню программы.
На нижней панели Главного окна находится строка состояния для вывода служебной информации. Все пространство между верхней и нижней панелями занимает рабочая область окна программы.

Над строкой состояния отображается Окно системных сообщений. Для его открытия нажмите на кнопку
на нижней панели или в Главном меню нажмите пункт меню Сообщения (Главное меню → Окна → Сообщения). При наступлении события, о котором должен быть извещен пользователь, например, если пользователь обратился к единице деятельности, с которой уже работает другой пользователь, в Окне системных сообщений появится сообщение следующего вида: «Дата сообщения Время сообщения Название единицы деятельности используется пользователем Имя пользователя. Данные открыты в режиме просмотра.». Если Окно системных сообщений в момент возникновения такого события закрыто, то сообщение будет выдано во всплывающем окне, а кнопка вызова Окна системных сообщений изменит свою иконку на
, что будет говорить о том, что в Окне системных сообщений есть новые сообщения.
В Окне системных сообщений можно вызвать контекстное меню, нажав на правую кнопку мыши. Описание пунктов этого меню приведено в Таблице 1.
| Пункт меню | Описание |
|---|---|
| Копировать | Помещает в буфер обмена выделенный текст. |
| Очистить | Удаляет все сообщения в Окне системных сообщений. |
От рабочей области Окно системных сообщений отделяется подвижной границей. Для изменения размеров окна по вертикали наведите курсор мыши на подвижную границу, нажмите на левую кнопку мыши и, удерживая ее, переместите границу. Для закрытия окна нажмите на кнопку
в его правом верхнем углу или на кнопку
на нижней панели.
При загрузке программы в рабочей области автоматически открывается окно Навигатор (в тексте может упоминаться просто как Навигатор). Для отключения показа Навигатора при запуске программы, снимите флажок Показывать навигатор при старте в Настройках пользователя. Для открытия Навигатора нажмите в Главном меню пункт меню Навигатор объектов (Главное меню → Главная → Навигатор объектов).
Интерфейс Business Studio позволяет открывать одновременно несколько окон. Размеры окон и положение их на экране устанавливаются пользователем. В следующем сеансе работы программы окно откроется в таком состоянии, в каком оно было закрыто.
Для закрытия всех открытых окон, нажмите пункт меню Закрыть все (Главное меню → Окна → Закрыть все).
Главное меню
Главное меню программы представлено лентой вкладок, на которой имеются кнопки, соответствующие пунктам меню, сгруппированные в блоки. По умолчанию лента вкладок развернута. Чтобы свернуть ленту, нажмите на кнопку
в правом верхнем углу Главного окна программы. В свернутом состоянии лента отобразится, если навести курсор на название вкладки ленты и нажать на левую кнопку мыши. Чтобы лента была развернута постоянно, нажмите на кнопку
в правом верхнем углу Главного окна программы.
Структура Главного меню:
- Главная
- База данных
- Навигатор объектов. Открывает Навигатор с деревом объектов Business Studio.
- Сменить базу. Открывает окно Выбор базы данных для открытия в Business Studio другой базы данных.
- Настройки
- Настройки пользователя. Открывает окно Настройки пользователя c настройками пользователя, действующими по умолчанию. Описание назначения настроек можно увидеть во всплывающих подсказках к параметрам в окне (см. Подсказки с описанием параметров и действий гиперссылок).
- Настройки для всех пользователей. Открывает окно Настройки для всех пользователей с настройками для всех пользователей, действующими по умолчанию. Описание назначения настроек можно увидеть во всплывающих подсказках к параметрам в окне (см. Подсказки с описанием параметров и действий гиперссылок).
- Экспорт. Группа имеет 2 кнопки, соответствующие форматам файлов, в которые будет производиться экспорт данных из Business Studio: XML и BPMN.
- XML. Открывает окно Экспортировать в файл. В файл сохранятся все объекты, присутствующие в Навигаторе на данный момент. Этот файл может быть загружен (Главное меню → Главная → XML) в другой базе данных Business Studio (см. Импорт данных из файлов XML). Для экспорта всей базы целиком рекомендуется использовать резервное копирование и восстановление.
- BPMN. Открывает окно Выбор единиц деятельности для экспорта. После выбора единицы деятельности появится стандартное окно сохранения Windows. Этот файл может быть загружен (Главное меню → Главная → BPMN) в другой базе данных Business Studio (см. Импорт данных из файлов BPMN) или в другой информационной системе, поддерживающей импорт из BPMN-файлов (Business Studio поддерживает формат BPMN 2.0 XML; для обеспечения корректного импорта данных, информационная система, принимающая информацию из BPMN-файла, также должна поддерживать данный формат).
- Импорт. Группа имеет 3 кнопки, соответствующие форматам файлов, из которых будет производиться импорт данных в Business Studio: XML, Импорт и BPMN.
- XML. Открывает окно Импортировать из файла. В поле Имя файла введите имя файла, сохраненного в другой базе данных Business Studio.
- BPMN. Открывает окно Импортировать из файлов, в котором задаются файлы, из которых будет производиться импорт, и настройки импорта.
- Импорт. Открывает окно выбора пакета импорта для импорта информации из внешних источников (подробнее см. Настраиваемый обмен данными с другими системами).
- Справочники. С помощью пунктов данного меню открываются наиболее часто используемые справочники.
Пункт меню Все справочники открывает окно с перечнем всех справочников.
Внимание! Вместе с системой Business Studio поставляется набор готовых типов связи (содержимое всех дочерних справочников «Типы связи»).
Если Вы планируете вносить в них изменения или использовать вместо них или вместе с ними свои типы связи, см. Изменение и использование данных, поставляемых разработчиком.
Описание справочников, вызываемых остальными пунктами меню данной ленты приведено в соответствующих местах справки. - Отчеты
- Отчеты. С помощью пунктов этой группы открывается:
- Мастер отчетов для создания нового отчета (см. Отчеты);
- справочник Отчёты объектов;
- Объектная модель (см. Объектная модель).
- Фильтры. С помощью пунктов этой группы открывается:
- СМК. С помощью пунктов этого меню открываются наиболее часто используемые справочники модуля «Система менеджмента качества». Функциональность модуля «СМК» поставляется с редакцией Business Studio Enterprise (см. Система менеджмента качества).
- ССП. Пункты этой группы позволяют выполнить контроль значений показателей и оценок достижения целей, ввод значений показателей, а также запуск автоимпорта данных.
- Контроль. Пункты этой группы позволяют выполнить контроль значений показателей и оценок достижения целей.
- Сбор значений.
- Ввод значений показателей. Открывает окно с перечнем показателей, для которых ответственным за ввод плановых или фактических значений является физическое лицо, заданное в Настройках пользователя.
- Запустить автоимпорт. Открывает окно Автоматический импорт для запуска автоматического импорта данных. В нем указывается каталог с файлами для обработки данных и пакет импорта, а также задается периодичность опроса. Все файлы, находящиеся в каталоге, импортируются с помощью указанного пакета импорта. При успешном импорте файлы перемещаются в папку «Обработанные», при импорте с ошибками - в папку «Ошибки с логом» вместе с лог-файлами ошибок.
- Управление моделью
- Роли
- Роли пользователя. Открывает одноименный справочник.
- Правила получения объектов Открывает одноименный справочник (см. Правила получения объектов).
- Проекты
- Выбрать текущие проекты. Открывает окно выбора проектов, с которыми в текущей ветке будут ассоциироваться изменения модели. В данном окне пользователю доступны проекты, в которых пользователь является участником.
- Проекты. Открытие справочника в котором приведены проекты, направленные на достижение стратегических целей.
- Ветки. В группе содержатся операции по работе с ветками (см. Ветки).
- Объекты с новыми версиями. Открытие окна с перечнем объектов, получивших новую версию в текущей ветке (см. Версии объектов).
- Проверить ветку. Запуск проверки изменения модели на консистентность (см. Применение ветки).
- Применить ветку. Запуск операции применения изменений модели к вышестоящей ветке (см. Применение ветки).
- Буфер ветки. Открытие окна для просмотра множества созданных/измененных, но еще не примененных к вышестоящей ветке объектов.
- Окна
- Окна
- Сообщения. Выводит на показ Окно системных сообщений в нижней части Главного окна программы.
- Закрыть все. Закрывает все открытые рабочие окна программы.
- Темы. В данной группе можно выбрать тему оформления окон Business Studio из заданного перечня, наведя курсор на соответствующую иконку и нажав на левую кнопку мыши.
- Меню
- Сменить меню. Для пользователей, имеющих разрешение на работу с несколькими меню, в том числе с меню администратора для администраторов сервера баз данных и базы данных (подробнее см. Разрешение на доступ к меню):
- при наличии у пользователя разрешения на работу с двумя меню, данный пункт осуществляет смену текущего меню на другое, на которое есть права;
- при наличии у пользователя разрешения на работу более чем с двумя меню, данный пункт открывает окно Выберите меню, после выбора осуществляет смену текущего меню на выбранное.
- Помощь
- Справка
- Вызов справки. Открывает в установленном по умолчанию веб-браузере стартовую страницу справочной системы по программе Business Studio.
- Настройка справки. Открывает окно выбора местоположения справочной системы: сайт Business Studio или локальный компьютер.
- Поддержка. Пункты данной группы позволяют пройти процедуру регистрации, проверить наличие обновлений Business Studio, отправить сообщение разработчикам программы. Зарегистрировавшись, пользователь сможет автоматически получать новости, информацию об обновлениях программы и решении проблем. Впоследствии можно изменить введенные ранее персональные данные, а также настройки получения информационных сообщений от разработчика.
Установленный флажок Отсылать сообщения об ошибках и получать решение проблемы от разработчика автоматически позволит отсылать сообщения об ошибках и получать решение проблемы автоматически в виде окна сообщений Business Studio или письмом на указанный адрес электронной почты. - Информация. Пункты данной группы позволяют посмотреть информацию о системе и сведения о программе, а также перейти на официальный сайт Business Studio.