Разделы Объектной модели
Внимание! Функционал, описанный в данном разделе, в настоящее время доступен только при использовании десктопного приложения (см. Десктопное приложение Business Studio).
Объектная модель представлена тремя разделами: Самостоятельные объекты (классы), перечисления и строки списков.
Самостоятельные объекты
Самостоятельные объекты - раздел, в котором представлены описания классов, хранимых в базе данных.
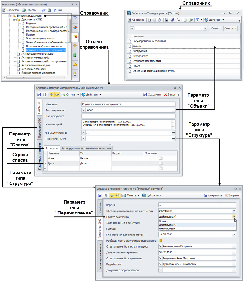
Объект класса может являться значением объектного параметра другого объекта. Например, параметр «Тип документа» в классе «Бумажный документ» является объектным параметром, значением которого является один из класса «Тип документа».
Перечисления
Перечисления - раздел, в котором представлены описания справочников, используемых в параметрах в виде выпадающих списков. Перечисление ограничивает число возможных вариантов, оно не может изменяться. Например, в справочнике «Оргединицы» значение параметра «Тип» является перечислением: Подразделение, Должность, Внешние оргединицы, Роль, Папка.
Строки списков
Строки списков - это справочники для хранения экземпляров (строк) параметров типа «Список». Список используется для реализации отношения «один-ко-многим». Список представляет собой набор объектов одного и того же класса (класса строк списка). Например, в классе «Единица деятельности» используется параметр-список «Нормативно-справочные документы». Строки этого списка хранятся в классе строк списков «БизнесМодель.СписокНСДПроцессов», каждая строка связана с конкретной единицей деятельности отношением «один-ко-многим».
Также строки списков используются для хранения параметров типа «Структура». В этом случае реализуется отношение «один-к-одному». Элемент структуры содержит свой набор параметров. Например, все «Функциональные объекты» имеют параметр-структуру «Параметры имитации». Элементы структуры хранятся в виде строк класса элементов списков «БизнесМодель.СтоимостьОбъектовДеятельности», каждая строка связана с конкретным функциональным объектом отношением «один-к-одному».
Схема того, как в интерфейсе Business Studio представлены справочники, их параметры и объекты справочников, приведена на Рисунке 1.
