MF action improvement: сбрасываем лишнее

Публикации
Поделиться:

Обсудить публикацию в сообществе Business Studio:

Елена Бичевая

Заместитель директора по персоналу и организационному развитию АО «Мэлон Фэшн Груп» (бренды befree, ZARINA, LOVE REPUBLIC)

Анна Васильева

Аналитик бизнес-процессов АО «Мэлон Фэшн Груп»

В конце 2015 руководство компании «Melon Fashion Group» поставило цель стать SLIM – компанией (сбросить всё лишнее). В рамках используемой в компании концепции BPM, была поставлена цель в короткие сроки осуществить проект по глобальному описанию и оптимизации процессов. В течение года удалось значительно снизить количество регламентирующих документов (принцип «0»), ускорить выполнение ключевых бизнес-процессов, вовлечь рядовых сотрудников в проектирование деятельности компании. В результате одной из главных заслуг проектной команды стало изменение корпоративной философии — фокус с «Выполняю работу» сместился на «Отвечаю за результат».

Видеопрезентация проекта:

Смотреть на YouTube

Предпосылки к проекту

Наша компания уже не первый год в управлении своей деятельностью применяет процессный подход. Однако, ранее данный подход применялся фрагментарно: основной взгляд был направлен на наиболее значимые, либо уязвимые процессы. Наиболее значимые (к ним относились такие основные процессы, как производство коллекции и продажа товара) имели 5 уровень зрелости. Данные процессы можно было отнести к Регламентированным процессам (3му уровню зрелости из 5), они были задокументированы, имели стандарты сроков и качества выполнения, зафиксированы основные участники и процедуры, владельцы зафиксированы не были. Также оставались процессы 2го уровня зрелости: имели целевые показатели, но не имели зафиксированного порядка процедур, владельцев и конечного перечня участников.

Диаграмма 1.

Процессы 3–5 уровня зрелости имели централизованное описание и регламентирование, но при этом, многие документы, которые их закрепляли, не были размещены на едином внутреннем ресурсе.

Как в моде, так и в бизнесе, постоянные перемены требуют регулярного обновления. А регулярные обновления порождают большое количество документов, и проблемой уже становится поддержание актуальности и согласованности регламентирующих документов.

Большое количество накопившихся регламентов разной степени актуальности не отражало фактически существующих порядков. Регламенты зачастую содержали противоречивую информацию. Не успев обрасти регламентами для каждой процедуры, компания уже ощутила тяжесть актуализации документов и сложность в их восприятии сотрудниками. Поэтому, ещё при запуске проекта было принято решение использовать максимум простых графических описаний и минимум сопровождающей документации.

Рис. 1. Каталог процессов до старта проекта

Моделирование процессов уже с 2012 года производилось в программе Business Studio, и к старту проекта было готово описание многих процессов верхнего уровня и частично имелась декомпозиция до 4го уровня глубины (см. Рис. 1). Большая часть процессов была описана без привязки к единой иерархии и в основном была разделена согласно организационной структуре компании. Сформированный каталог не имел автоматической выгрузки на общекорпоративные ресурсы, поэтому описанные процессы для доступа сотрудников были выложены частично, либо вовсе предоставлялись по запросу.

Ранее описываемые процессы также подвергались оптимизации, но при этом шаги в их упорядочивании были «эволюционными», а не «революционными». Из-за этого не удавалось в полной мере освободиться от «наросших» атавизмов и многие проблемы повторялись из года в год.

Стало ясно, что во многих процессах от работников требовалось не то, что нужно на самом деле.

Основные задачи проекта

  • искоренение дублирующихся и морально устаревших функций;
  • дебюрократизация за счет оптимально выстроенных, описанных и автоматизированных процессов;
  • фокус на лидерах процессов — изменение сознания, переход от «Выполняю работу / функции» на «Отвечаю за результаты» (закрепление владельцев процессов);
  • развёртывание площадки для простого и наглядного представления деятельности компании (базы знаний) с возможностью просмотра через браузер.

Сама по себе непростая цель имела ряд сложностей:

  • 3 независимых бренда;
  • различные орг. структуры;
  • различные модели управления;
  • 16 процессов верхнего уровня;
  • требование сделать описание вплоть до должности;
  • большие рабочие группы для общих бизнес-процессов;
  • срок проекта — 1 год.

Реализация проекта

Основными заказчиками проекта выступили Генеральный директор и ТОП-менеджеры компании. Поддержка руководства обеспечила проекту хороший старт, а впоследствии в проекте стали заинтересованы сотрудники различного уровня.

Старт проекта по глобальному описанию и оптимизации был запланирован на начало 2016 года, к этому моменту была сформирована команда проекта в составе Генерального директора, Финансового директора, Директора по персоналу и оргразвитию, Заместителя директора по персоналу и оргразвитию, Руководителя службы делопроизводства, Специалиста по описанию бизнес-процессов и Системного аналитика. Внешние консультанты к проекту не привлекались.

В качестве системы бизнес-моделирования была выбрана используемая ранее в компании Business Studio, которую было решено дополнить веб-интерфейсом для организации максимально удобного доступа сотрудников компании.

Благодаря накопившемуся каталогу описанных ранее процессов, были чётко определены сдерживающие факторы повышения эффективности процессов и узкие места. С учётом этих факторов были расставлены приоритеты в последовательности «взятия» процессов в работу.

Процедура описания и внесения изменений включала в себя основные способы сбора данных и состояла из следующих этапов:

  1. Наблюдение, интервьюирование, ознакомление с существующей документацией.
  2. Подготовка карты процесса с предложениями по оптимизации.
  3. Формирование рабочих групп, организация мозгового штурма.
  4. Корректировка процесса TO BE (Метод brown paper).
  5. Рассылка итоговой карты процесса TO BE и резюме встречи.
  6. Постановка ТЗ на доработки ИС и согласование с участниками рабочих групп.
  7. Реализация доработок.
  8. Сдача доработок пользователям и обучение.
  9. Проверка процесса, внесение корректировок (при наличии изменений).

В качестве нотации описания были выбраны самые простые для восприятия пользователями: IDEF0 и Cross-Functional Flowchart.

Сложности

  1. Отсутствие значительной части информации для определения процесса AS IS. В 2015 в компании завершился первый этап децентрализации — произошло разделение одного из сервисных подразделений на 3 (для каждого бренда свой). Вместе с этим, общий курс на внутреннее обновление оргструктуры и приток большого количества новых сотрудников, привели к потери чёткости и знаний во многих процессах. В дополнение к этому, у разросшейся корпоративной информационной системы отсутствовало описание многих функциональных блоков, что усложняло определение ключевых документов и источников информации. Была проделана большая работа по вычищению неиспользуемых форм и дублирующихся ячеек.
  2. 3 бренда. Ключевыми внутренними заказчиками являются 3 собственных бренда (Департаменты брендов befree, LR и ZARINA). Отличия в организационной структуре брендов и их управлении сказывались на взаимодействии с обслуживающими подразделениями и работе с информационной системой. Регулярно приходилось искать компромисс между подходом к унификации взаимодействий и вариативности действий при работе с разными брендами. Многие процессы при декомпозиции разделились на 3 варианта.
  3. Непонятна эффективность работы новых сотрудников. Данная проблема имела 2 составляющих:
    • отсутствие качественной передачи знаний для существующих ранее должностей и плана задач на испытательный срок;
    • наличие новых должностей, ранее не представленных в компании и не стандартных для рынка.
  4. Срок реализации проекта. Руководством компании были запрошены максимально короткие сроки, чтобы не потерять интерес бизнеса к проекту. Был установлен срок — 1год. План реализации требовал максимальной параллельности и был составлен из расчёта описания и декомпозиции минимум 3х процессов верхнего уровня одновременно.

В целом, перечисленные выше пункты требовали построения процессов и коммуникаций между подразделениями «на лету», из-за чего значительный упор был сделан на регулярную проверку и доработку сформированных процессов.

Принцип 0

К середине Проекта, в компании был принят «Принцип 0»: все документы, которые не были обязательны по закону или не являлись инструкциями к использованию систем, были упразднены. Инструкции были переписаны максимально простым языком, а их объём сокращён до минимума.

В целом, «принцип 0» поспособствовал осуществлению проекта в короткие сроки, благодаря отсутствию необходимости длительных согласований регламентирующей документации.

Развёртывание портала

Для получения положительных результатов проекта требовалось организовать площадку, на которой можно в удобной форме отразить зафиксированные процессы, а также иметь возможность управлять доступом к этой информации.

Размещение отдельных диаграмм процессов на корпоративном портале, даже в виде каталога, не возымело бы необходимого эффекта простоты и понятности, т. к. дерево процессов имеет значительную глубину (от 3х до 5 уровней). Поэтому было принято решение использовать готовый компонент используемой системы бизнес-моделирования Business Studio — Business Studio Portal.

Старт развёртывания BS Portal был назначен на середину проекта. Первым этапом на нём были размещены уже описанные (обновлённые) к тому моменту процессы, сформированы отчёты по должности и указаны риски, отслеживаемые сотрудниками и отчёты по подразделениям.

Чтобы сформировать максимально лёгкое для восприятия представление информации пришлось переработать стандартные отчёты (формы представления информации на портале).

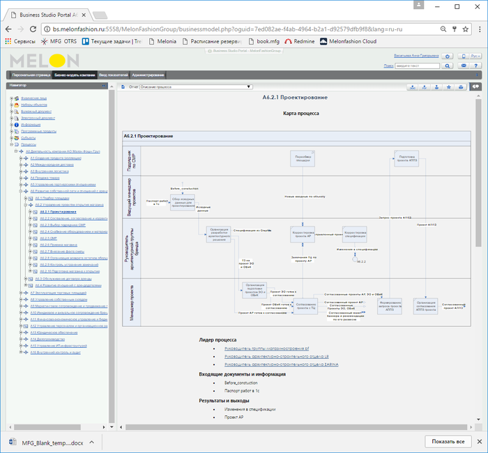
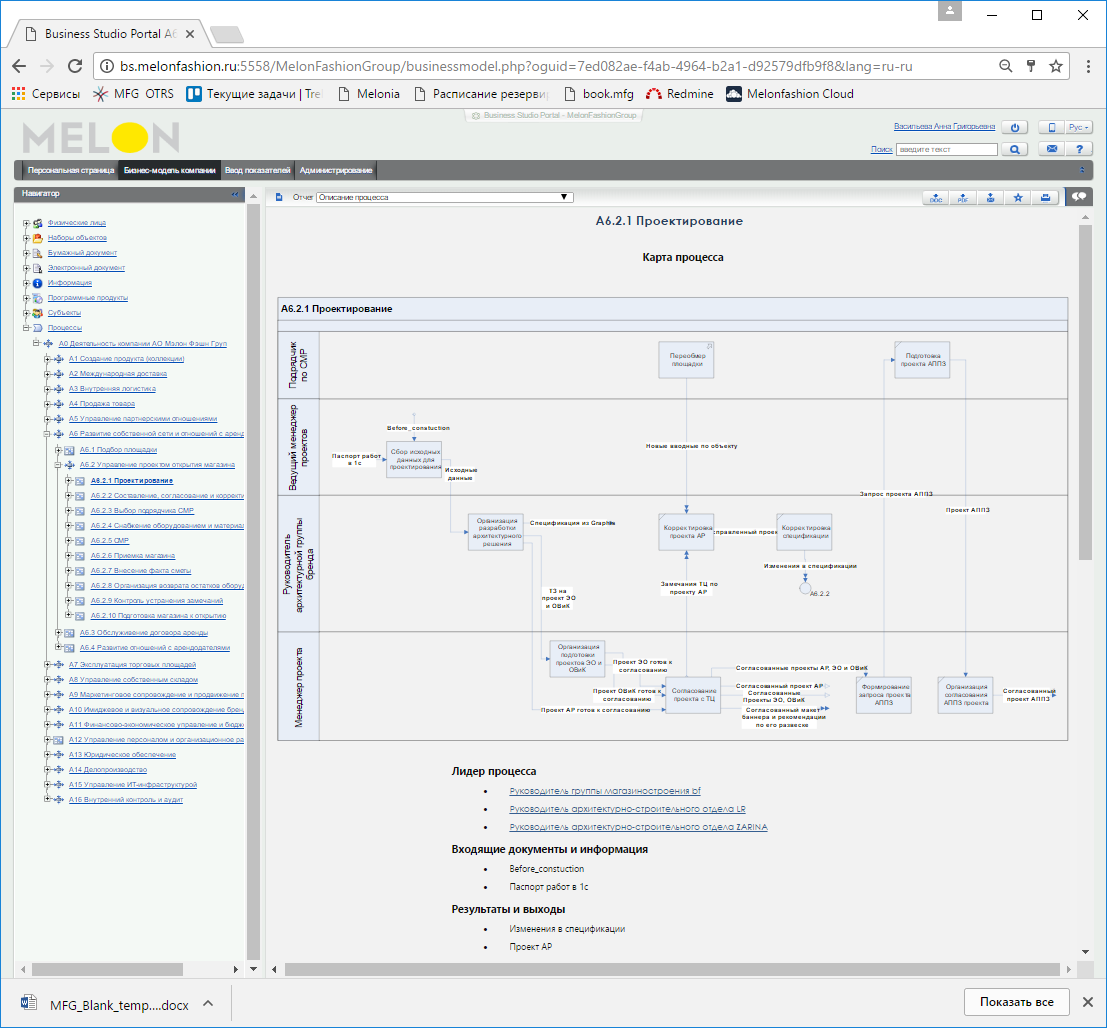
Описание процесса (см. Рис. 2) состоит из диаграммы процесса, указания лидера (владельца процесса), перечисления входов и выходов процесса, а также табличной части, в которой перечислены блоки диаграмм с расширенным описанием (комментариями и доп. информацией, которую невозможно было разместить на диаграмме).

Информация по должности содержит в себе такие разделы как: в чьём подчинении находится; список сотрудников на данной должности; процессы, в которых данная должность участвует (в том числе в составе роли), процессы, в которых данная должность является владельцем (так же в том числе в составе роли).

Отчёт по подразделению отражает руководителя подразделения, состав должностей и занимающих их сотрудников, а также список процессов, в которых участвуют сотрудники.

Рис. 2. Пример отчёта по процессу (вид на портале)

Результаты

Структура процессов и база знаний

Описаны 16 основных и 231 подпроцесс, закреплены их лидеры (владельцы). Изменения общей структуры бизнес-процессов отражены на Рис. 3.

Рис. 3. Итоговое дерево процессов

Глобальные изменения претерпели такие процессы как: Кадровое делопроизводство, Управление проектом открытия магазина, Создание продукта и Управление собственным складом. Зафиксирован план глобальных изменений процесса Международной доставки.

Сформирована единая база знаний, представленная в виде графического и текстового описания процессов, текстового описания субъектов и объектов, участвующих в процессах.

Проект позволил снизить риск потери знаний и остановки выполнения функций из-за смены персонала.

Повысился средний уровень зрелости процессов (см. Диаграмму 2):

Диаграмма 2.

Упрощение взаимодействия

В целом отмечается упрощение взаимодействия, которого удалось добиться благодаря:

  • комплексному взгляду на процессы,
  • значительному снижению количества регламентирующих документов,
  • закреплению владельцев процессов,
  • переносу процессов согласования в систему электронного документооборота (ранее происходило только согласование договоров, в ходе проекта перенесены все служебные записки),
  • настройке фокуса обслуживающих подразделений на выполнение потребностей внутренних заказчиков.

Несмотря на то, что взаимодействия чаще всего носят нетривиальный характер (не просто запрос — ответ; а запрос, имеющий множество ограничений и дополнений — ответ с несколькими возможными вариантами).

За счёт сокращения количества шагов для получения финального результата, порядок взаимодействия стал прозрачнее и понятнее.

Участники процессов в случае отклонений при выполнении процедур, стали обращаться за решениями к владельцам процессов (даже если те не являлись руководителями, как это было прежде). Владельцы процессов, в свою очередь, всегда могут обратиться за консультацией к команде проекта.

Повышение внутренней ответственности и эффективности сотрудников

Смена фокуса с «Выполняю работу» на «Отвечаю за результат», позволили повысить самоконтроль и уровень ответственности сотрудников за выполнение поставленных компанией целей. Увеличилось количество подразделений, использующих в системе мотивации KPI.

Чтобы решить проблему неявной эффективности сотрудников, на каждой встрече с руководителями обсуждались и закреплялись представления кто какую роль должен занимать и какими качествами должен обладать сотрудник, которым необходимо закрыть нераспределённую роль.

Привлечение линейных сотрудников в рабочие группы позволило нивелировать риски перегруза владельцев процессов. Ранее, как и во многих иерархических организациях, в большинстве случаев, лидерство в процессе принадлежало руководителям, но так как компания уже шла по пути уплощения структуры и эффективного делегирования, в рабочих группах нам оставалось иногда «одергивать» руководителя, чтобы ответственность за результат самостоятельно брал член его команды. Порой, для этого руководители осознанно предпочитали не участвовать в рабочих группах.

Измеримые показатели

В бОльшей степени проект был направлен на повышение качества обслуживания бизнеса и упрощение взаимодействий, общие целевые показатели для всех процессов не задавались. При этом в каждом процессе улучшились локальные количественные показатели. Далее приведены некоторые из них:

  • Стандартный срок согласования договоров аренды сократился с 20 до 14 рабочих дней, без потери качества проработки, благодаря максимальной параллельности операций,
  • Сокращение срока согласования смет на строительство магазинов в 4 раза за счёт перераспределения зон ответственности,
  • Сокращение среднего срока снабжения магазина торговым оборудованием и сопутствующим инвентарём с четырех недель до одной,
  • Перенос в электронный формат согласования по заданному маршруту 10 служебных записок, что уменьшило время согласования в среднем на 3 дня, а также позволило осуществлять согласование удалённо.

В дальнейшем ожидается влияние проекта на улучшение показателей по текучести персонала и среднему сроку работы в компании.

Заключение

Данный проект позволил перейти компании на новый уровень самоорганизации сотрудников. Описанные процессы стали не ограничивающим фактором, суживающим взгляды сотрудников до простого следования устоявшимся правилам, а площадкой, запустившей активное регулярное совершенствование деятельности.


«Мэлон Фэшн Груп» — один из лидеров модного бизнеса, производитель и ритейлер мужской, женской и детской одежды, владеющий брендами ZARINA, befree и LOVE REPUBLIC. Компания ведет деятельность в шести странах: России, Украине, Казахстане, Республике Беларусь, Армении, Грузии, а с 2017 года и в Польше.


Январь 2018 г.

Поделиться:

Рекомендуемые материалы по тематике