Business Studio 5. What`s new?

Публикации
Поделиться:

Обсудить публикацию в сообществе Business Studio:

Основным фокусом внимания в версии 5 стала модель бизнес-архитектуры компании как таковая. И это произошло не случайно: наши клиенты, которые уже на протяжении нескольких лет занимаются организационным развитием на основе модели, почувствовали потребность в удобном управлении ею на протяжении всего жизненного цикла. Также для части клиентов, ведущих бизнес в нескольких странах, актуальным является создание модели на нескольких языках. В ответ на эти потребности компания «СТУ» разработала два новых модуля.

Управление жизненным циклом модели

Когда компания прошла этап первоначальной разработки модели своей бизнес-архитектуры и развивается дальше, возникает задача внесения изменений в модель. Часто организационные изменения затрагивают сразу несколько элементов модели: процессы, должности, документы, структуру информационной системы, показатели и т. п. При этом весь блок изменений нужно удерживать как одно целое: согласовывать в рамках рабочей группы, исправлять замечания и переносить в актуальную модель, не забыв ни один элемент.

Business Studio, начиная с версии 5, предлагает бизнес-архитекторам и аналитикам новую уникальную возможность по управлению жизненным циклом модели бизнес-архитектуры. С помощью механизма веток (branches) система берет на себя отслеживание изменений модели в каждом проекте, подготовку вариантов изменений и согласование их в проектной рабочей группе с помощью Business Studio Portal.

После того как изменения в бизнес-архитектуре компании будут воплощены в реальности, информация из рабочей ветки переносится в актуальную модель, и компания начинает работать по-новому. Business Studio Portal персонально оповещает сотрудников компании о появлении новых версий объектов в их зоне внимания. Сотрудник должен ознакомиться с новыми версиями в специальном разделе портала «Опросы» и поставить отметку об ознакомлении.

Портал фиксирует время ознакомления и предоставляет возможность руководителям проконтролировать: все ли сотрудники ознакомились с изменениями.

Мультиязычность модели

Мультиязычность модели, реализованная в редакции Ultimate, призвана обеспечить требования транснациональных компаний, в которых бизнес-модель должна существовать на нескольких языках. В новой версии Business Studio поддерживается неограниченное количество языков модели. Текущий язык можно мгновенно переключать в интерфейсе программы и в Business Studio Portal, а для HTML-публикации язык выбирается при её формировании.

Система предоставляет удобные возможности для перевода: можно вводить данные сразу на всех языках или перевести модель на другие языки потом. 

Прочие новшества

Новая интерактивная справка

Новая справка в качестве иллюстраций использует само приложение Business Studio. Теперь её можно использовать как пошаговую инструкцию: читать и сразу выполнять действия в программе непосредственно из справки с помощью специально разработанной системы гиперссылок.

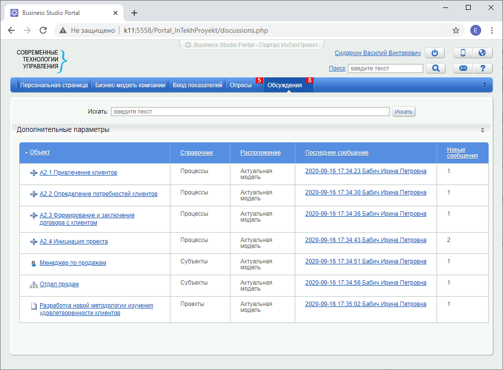
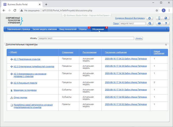
Новый интерфейс обсуждений в Business Studio Portal

Теперь портал уведомляет пользователя о появлении новых сообщений в специальном меню «Обсуждения».

Также переработана область обсуждения объекта, чтобы пользователю было удобно одновременно просматривать отчет объекта и давать замечания.

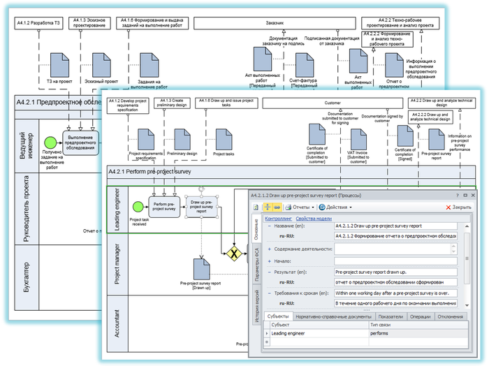
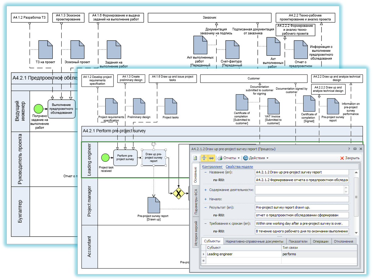
Создание текстовых описаний в стиле wiki

Текстовые описания объектов модели в стиле wiki — с использованием ссылок на объекты справочника — удобный инструмент в случае, когда необходимо быстро разработать модель или отсутствует необходимость в создании формализованных диаграмм.

Теперь создание таких описаний с помощью RTF-редактора стало еще удобнее:

  1. Окно RTF-редактора теперь является немодальным. Его можно прикреплять к основному Окну свойств объекта, и оно теперь обновляется при смене объекта.

  2. Вставлять ссылки на объекты справочника в текст из Навигатора или справочника можно путем простого перетаскивания.
  3. В HTML-публикации или Business Studio Portal из отчета по данным ссылкам осуществляется переход на упоминаемый в тексте объект справочника.

Объекты деятельности в качестве дорожек

На диаграммы процессов в нотациях Процедура и BPMN в виде дорожек теперь можно добавлять объекты деятельности следующих классов:

  • Программные Продукты;
  • Базы Данных;
  • ТМЦ;
  • Прочее.

При этом между операцией процесса и объектом деятельности создается связь «выполняет».

Множественный драг-н-дроп объектов и копирование строк списков

Возможность позволяет существенно упростить работу с объектами модели. К примеру, теперь в несколько кликов можно:

  • задать связь между ролью и должностями или назначить сразу нескольких исполнителей процесса путем переноса их из справочника на соответствующую вкладку;
  • скопировать состав исполнителей роли из одной роли в другую.

Импорт-экспорт через BPMN XML

Использование формата BPMN для передачи разработанных диаграмм процессов в среду исполнения (BPMS, ERP).

Повышение удобства и производительности

В ответ на пожелания пользователей в Business Studio были проведены следующие доработки:

  1. Полная блокировка изменений на диаграммах в статусе «Опубликована» или в случае отсутствия прав: теперь невозможно удалить объект, если он присутствует на таких диаграммах, или подать на них стрелку IDEF0.
  2. Автоматическое обновление данных при совместной работе: данные, внесенные одним пользователем, автоматически рассылаются другим пользователям и появляются у них в интерфейсе программы.
  3. Удобный контроль создания и использование одноименных объектов на диаграммах.
  4. Ускорена скорость загрузки программы и улучшена отзывчивость интерфейса.

В заключение хочется поблагодарить всех пользователей, кто давал свои замечания и предложения и повлиял на возможности версии 5. Ну, а мы не останавливаемся на достигнутом. В работе уже находятся версии 5.1 и 6.0, следите за анонсами!


Сентябрь 2020 г.

Поделиться:

Рекомендуемые материалы по тематике